Översikt
Rossum-dokumentation
Rossum-teamet har en hel del utmärkt och aktuell dokumentation om hur man bäst använder deras produkt.
Vissa inställningar och funktioner som beskrivs kanske inte är tillgängliga för dig om du använder vår hostade tjänst. Kontakta supportteamet om du vill ändra något.
Syftet med denna guide är att komplettera den med specifika uppgifter om hur systemet används med vår ERP-integration.
Snabb översikt
-
Dokument skickas via e-post till din Rossum-kö, ELLER laddas upp på skärmen.
-
Rossum extraherar data och kommunicerar med ERP via ERP-Apps-tjänsten för saker som leverantörer och order.
-
Om dokumentet extraheras korrekt skickas det direkt till ERP (om automatisering är aktiverad).
-
Om manuell inmatning krävs går dokumentet vidare till steget ”granskningar”. Rossums guide till anteckningar
-
Dokument som granskas skickas till ERP när uppgifterna har korrigerats och användaren klickar på knappen ”Bekräfta”.
- För ERP-X skickar vi transaktionsuppgifterna och bifogar sedan dokumentet. Observera att vi inte kan rapportera fel i EI02/IMS, detta ska hanteras internt i Unit4.
- Vi skickar också en textfil som innehåller all information/varningsmeddelanden från systemet.
ERP APPS-tjänsten
ERP APPS-tjänsten körs automatiskt när
- Ett dokument importeras eller exporteras.
- Data ändras i dokumentfönstret.
Mikrotjänsten kan köras i upp till 30 sekunder. Du kan se när den körs eftersom bekräftelseknappen längst ner på sidan visar ett snurrande hjul och texten ”validerar”.
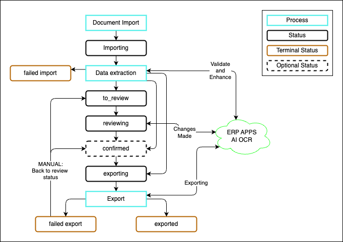
Systemflöde

-
Dokument importeras till OCR via e-post eller genom att laddas upp till skärmen med statusen IMPORTERAR.
-
OCR-systemet extraherar data samtidigt som det kommunicerar med mikrotjänsten för att utföra beräkningar och matcha med ERP-data IMPORTERAR.
-
Nästa steg beror sedan på din automatiseringskonfiguration. Internt tilldelar systemet antingen statusen TO_REVIEW (att granska) eller CONFIRMED (bekräftad).
TO_REVIEW AI OCR kunde inte bekräfta alla uppgifter på fakturan, eller mikrotjänsten skickade tillbaka felmeddelanden till systemet. Dokumentet måste följas upp av en människa och sedan exporteras med hjälp av knappen på skärmen. Dokumenten visas som REVIEWING (granskar) medan någon arbetar med dokumentet.
CONFIRMED fakturan har validerats fullständigt och är redo att exporteras. Observera att systemet kan exportera fakturan automatiskt till ditt ERP-system om dina Rossum-automatiseringsinställningar tillåter det (du tillåter viss automatisering och du visar inte den bekräftade statusen).
-
När dokumentet har bekräftats automatiskt eller manuellt kommer mikrotjänsten att köra exporten till ERP och lämna dokumentet i status EXPORTERAD eller EXPORT MISSLYCKAD.
- Den kommer också att skicka en textfil som innehåller all information/varningsmeddelanden från systemet (du kan konfigurera vilka meddelanden som ska skickas i tilläggskonfigurationen), vilket kan användas för att kontrollera om några varningar har genererats. (Vi arbetar på ett sätt att göra dessa mer synliga på skärmen Inkommande fakturor).
-
När statusen är EXPORTERAD uppdateras Rossum-systemet med transaktionsnumret (ERPx) eller EI02-rapportnumret (ERPCR/ERP7).
- Observera att fel i ERPCR/ERP7 EI02 / IMS måste hanteras på lämpligt sätt i Unit4, eftersom vi inte kan ”se” några fel när vi har skickat över data. Det API vi använder tillåter oss endast att skicka begäran för att köras senare, inte att köra EI02.
- Observera också att EI02-numret är ungefärligt. Om flera förfrågningar skickas med kort mellanrum kommer ERP-systemet att behandla flera fakturor i en EI02-rapport. Tyvärr kan vi inte hämta transaktionsnumret från ERPCR/ERP7 eftersom EI02 körs asynkront när vi begär det.
-
För att bearbeta en MISSLYCKAD EXPORT på nytt måste användaren manuellt skicka tillbaka dokumentet till status TO_REVIEW från den exporterade sidan. Detta görs genom att markera dokumentet/dokumenten och sedan välja "Back to Review status" (Tillbaka till granskningsstatus) från alternativen.
