Oversikt
Rossum-dokumentasjon
Rossum-teamet har mye utmerket og oppdatert dokumentasjon om hvordan du best kan bruke produktet deres.
Noen av innstillingene og elementene som omtales, er kanskje ikke tilgjengelige for deg hvis du bruker vår hostede tjeneste. Kontakt supportteamet hvis du ønsker å endre noe.
Målet med denne veiledningen er å supplere dette med spesifikke opplysninger om bruk av systemet med vår ERP-integrasjon.
Rask oversikt
-
Dokumenter sendes til din Rossum-kø-e-postadresse ELLER lastes opp til skjermen.
-
Rossum henter ut dataene og kommuniserer med ERP via ERP-Apps-tjenesten for ting som leverandører og bestillinger.
-
Hvis dokumentet er ekstrahert riktig, vil det sendes direkte til ERP (hvis automatisering er aktivert).
-
Hvis manuell innlegging er nødvendig, vil dokumentet gå til «gjennomgangstrinnet». Rossums guide til annotering
-
Dokumenter som er gjennomgått, sendes til ERP når dataene er korrigert og brukeren klikker på «Bekreft»-knappen
- For ERP-X sender vi transaksjonsdataene og legger deretter ved dokumentet. Merk at vi ikke kan rapportere om EI02-/IMS-feil, dette bør håndteres internt i Unit4)
- Vi sender også en tekstfil som inneholder all informasjon/advarsler fra systemet.
ERP APPS-tjenesten
ERP APPS-tjenesten kjører automatisk når
- Et dokument importeres eller eksporteres.
- Data endres i dokumentskjermen.
Mikrotjenesten kan kjøre i opptil 30 sekunder. Du kan se når den kjører, da bekreftelsesknappen nederst på siden viser et snurrende hjul og «validerer».
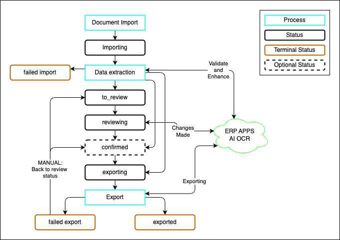
Systemflyt

-
Dokumenter importeres til OCR via e-post eller ved å laste dem opp til skjermen med statusen IMPORTERER.
-
OCR-systemet vil trekke ut dataene, samtidig som det kommuniserer med mikrotjenesten for å utføre beregninger og matche ERP-data IMPORTERER.
-
De neste trinnene vil avhenge av automatiseringsoppsettet. Internt vil systemet tildele enten statusen to_review eller confirmed
TO_REVIEW AI OCR klarte ikke å bekrefte alle detaljene på fakturaen, eller mikrotjenesten sendte feilmeldinger tilbake til systemet. Dokumentet må følges opp av et menneske og deretter eksporteres ved hjelp av knappen på skjermen. Dokumenter vil vises som REVIEWING mens noen arbeider med dokumentet.
CONFIRMED fakturaen ble fullstendig validert og er klar for eksport. Merk at systemet kan eksportere fakturaen automatisk til ERP-systemet ditt hvis Rossum-automatiseringsinnstillingene tillater det (du tillater noe automatisering og du ikke viser den bekreftede statusen).
-
Når dokumentet er bekreftet automatisk eller manuelt, vil mikrotjenesten kjøre eksporten til ERP og enten la dokumentet stå i status EKSPORTERT eller MISLYKKET EKSPORT.
- Den vil også sende en tekstfil som inneholder all informasjon/advarselsmeldinger fra systemet (du kan konfigurere hvilke meldinger som sendes i utvidelseskonfigurasjonen). Dette kan brukes til å sjekke om det ble generert noen advarsler. (Vi jobber med en måte å gjøre disse mer synlige på skjermen for innkommende fakturaer).
-
Når statusen er EKSPORTERT, vil Rossum-systemet oppdateres med transaksjonsnummeret (ERPx) eller EI02-rapportnummeret (ERPCR/ERP7).
- Vær oppmerksom på at ERPCR/ERP7 EI02 / IMS-feil bør håndteres på riktig måte i Unit4, da vi ikke kan «se» eventuelle feil når vi har sendt dataene. API-en vi bruker lar oss bare sende forespørselen for senere kjøring, ikke kjøre EI02.
- Vær også oppmerksom på at EI02-nummeret er omtrentlig. Hvis flere forespørsler sendes med kort mellomrom, vil ERP-systemet behandle flere fakturaer på én EI02-rapport. Dessverre kan vi ikke hente transaksjonsnummeret fra ERPCR/ERP7, da EI02 kjører asynkront når vi ber om det.
-
For å behandle et MISLYKKET EKSPORT-element på nytt, må brukeren manuelt sende dokumentet tilbake til TO_REVIEW-status fra eksporteringssiden. Dette gjøres ved å velge dokumentet/dokumentene og deretter velge «Tilbake til gjennomgangsstatus» fra alternativene.
